https://developer.woocommerce.com/2022/01/17/the-plan-for-the-woocommerce-custom-order-table/
Over the years, we have frequently received requests to implement custom tables for various WooCommerce entities (orders, products, coupons, etc). This is something that we also wanted to do for some time, but have shied away from actually committing to implementation so far largely due to the complexity of making this type of change, without adversely affecting existing sites and extensions.
With this post, we announce with much excitement that we have started working on an implementation of custom tables for orders. This is a complex project, so we are going to reach out often to you for feedback as we continue with the implementation.
Background and scope
Back in 2017, WooCommerce 3.0 was released. This release included the introduction of CRUD classes that provide abstraction above direct database access. This was done to enable the possibility to migrate to different data stores for objects that use the CRUD layer later on, such as products, orders, or coupons.
We still utilize wp_post
and wp_postmeta
table structures to store this information for WooCommerce stores even with the CRUD layer. While these WordPress-provided APIs and tables have served us well over the years, we now want to take a step further with a rock-solid and easy-to-understand database structure that is intentionally designed for commerce needs.
There are 3 main properties we’d like to improve by bringing custom order tables to WC core:
- Scalability – by having dedicated tables (and therefore dedicated indexes, less busy tables, less read/write ops etc), we aim to enable shops of all sizes to scale further without the need for expert intervention.
- Simplicity – being independent of WP posts should help in finding where underlying data lives, understand its structure and allowing developers to modify WooCommerce with more finesse.
- Reliability – it should be easier to take and restore targeted backups, implement read/write locks and prevent race conditions.
We aim to complete the initial implementation by early Q3 2022.
Backward Compatibility
For this project, we expect that some work may be required by extensions and custom code developers to take full benefit of the new table structure. As we go further along in the implementation, we plan to publish upgrade guides to support the adoption of custom order tables.
During the rollout, we aim to keep this feature strictly opt-in in the beginning, giving everyone enough time to make their shops compatible.
Database schema
This is the first draft of the database that we would like to propose to build out custom tables. Please add any feedback that you may have as a comment to this post.
General structure
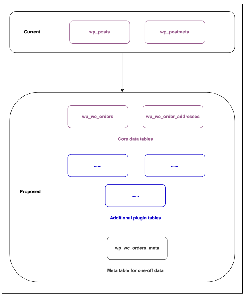
We envision the general table structure for orders to be consist of:
- Core tables: As implied by the name these tables will store properties of orders which are defined by the WooCommerce core. This includes fields from post table, as well as most fields from the meta table. This group of table is the central goal of the project, and we will be migrating data into these tables.
- Additional plugin tables: In the new structure we recommend that WooCommerce plugins who need to store frequent data for every order, ship their own tables as well. Currently, there is no set standard, so many plugins end up storing data directly into the post tables, just like us.
We also plan to build guides and tools to facilitate building and migrating data into these tables as part of this project. This is not a requirement, but it’s recommended to keep the shops using those plugins performant. - Meta table: Even with core tables and recommendations for plugin tables, we are providing a meta table. This should act as a store for any one-off values that needs to be associated with orders. Further, we will use also this table as the fallback location to migrate metadata which is not part of the core order model.
With this table structure, we hope to make progress on our goals of scalability, reliability, and simplicity. As always, any feedback or suggestion to make this better is welcome.

Tables that are part of core data and metadata are:
wp_wc_orders
: We accomodate most current core fields and important meta keys in this table.wp_wc_order_addresses
: We will use this table to store addresses associated with orders (e.g. shipping and billing).wp_wc_orders_meta
: This table is similar in functionality to thewp_postmeta
table, and will allow extensions to store one-off data associated with orders.
As stated above, we encourage plugins that store a large amount of data in the post meta table to have a dedicated table instead. We will still have the wp_wc_orders_meta
as a backup solution to store any data for extensions that haven’t migrated, but we encourage developers to not use it for common order-related values.
Tables’ structure
wp_wc_orders
wp_wc_order_addresses
wp_wc_orders_meta
Order notes
Additionally, we will also create dedicated tables to store order notes, instead of storing them in the wp_comments
and wp_commentmeta
, so that we can store them independently of post records.
wp_wc_order_notes
wp_wc_order_notes_meta
Note that this draft proposal is not final and very likely to be revised as we get more feedback, do more research, and discover more information during implementation.
Next steps
We are using this GitHub project board to manage the project, you can follow the project and provide feedback as we implement it. Currently, we are working on preparing an MVP implementation so that we can assess and modify the project in more detail.
Was this article helpful?
That’s Great!
Thank you for your feedback
Sorry! We couldn't be helpful
Thank you for your feedback
Feedback sent
We appreciate your effort and will try to fix the article